出国留学网专题频道考研正式报名栏目,提供与考研正式报名相关的所有资讯,希望我们所做的能让您感到满意!
09-18
许多准备考研的小伙伴都有过报名和预报名的经历,那么报名和预报名有什么区别呢。以下是由出国留学网编辑为大家整理的“考研预报名和正式报名有什么区别”,仅供参考,欢迎大家阅读。
考研预报名和正式报名有什么区别
一、考研预报名和正式报名有什么区别
1、报名时间
预报名是指在正式报名之前,学校会提前发布报名通知,确定预报名的时间和方式。预报名通常安排在正式报名之前的一到两周内。正式报名是在预报名之后,通常在每年的9月下旬至10月中旬进行。
2、报名对象
预报名主要面向两类人群:一是应届毕业生,二是想要更改报考学校或专业的考生。对于应届毕业生来说,预报名可以提前熟悉报名流程,避免在正式报名时出现失误。想要更改报考学校或专业的考生也可以通过预报名提前了解新专业的报考要求,为正式报名做好准备。
正式报名的对象范围更广,除了应届毕业生外,还包括往届毕业生、同等学力考生、境外留学生等。正式报名是针对所有符合报考条件的考生的,是考研报名的最后一道关口,考生务必重视。
3、报名流程
预报名和正式报名的流程基本相同,都包括网上填报信息、缴费、现场确认等环节。但是,在具体操作上,两者存在一些差异。例如,在预报名时,考生只能选择自己的学校作为报考点,而在正式报名时,考生可以根据自己的所在地选择合适的报考点。此外,在正式报名时,考生还需要上传本人近期免冠彩色证件照片,这也是预报名时没有的步骤。
二、考研报名需要注意什么
1、准确填写个人信息。考生要确保填报的姓名、身份证号码、学历证书号码等个人信息准确无误,避免因信息错误导致无法参加考试。
2、按照要求上传照片。照片要求清晰、规范,避免因照片不符合要求导致审核不通过。
3、确认报考点。考生要根据自己的所在地选择合适的报考点,避免因报考点选择不当导致无法参加考试。
4、关注报名进度。考生要关注报名进度,确保自己的报名信息已经审核通过,避免因信息审核不通过导致错过考试机会。
总之,预报名和正式报名都是研究生入学考试的重要环节,考生要认真对待每一个环节,确保自己的报名信息准确无误,为顺利参加考试打下坚实的基础。
三、为什么要实行考研预报名
考研预报名是针对应届毕业生,主要是防止网络堵塞,因为应届毕业生的人数众多,提前安排这一批人网上预报名可以防止到时在线人数太多导致网络瘫痪。
对所有考生来说,预报名都不是必须的。应届毕业生如果没有预报名也可以到正式报名时再报也没有问题。往届生则不必预报名,但如果预报名也可以。所以看自己的时间安排,什么时候自己方便就在规定的时间内去网上报名即可,没有关系。
网上报名时间段内可填报、修改报名信息,时段外只能查看信息;请提前准备需要填写的信息,如果报名过程中需要修改信息,建议退出网上报名系统重新登录修改。仔细阅读常见问题以及各单位网报公告,避免造成无效报名。
扩展阅读:
2023年的研究生招生考试已经进入到正式报名的尾声,四天后考试报名通道将正式关闭,各位考生们目前是否已经完成了报名呢?如果有还没有报名的考生,那一定要赶快报名了!下面就和小编一起来看看这份2023年考研正式报名所需材料汇总吧!
| 提示:网上报名后,考生本人需对所填报信息仔细核对;网上确认时,考生本人对网上报名信息要进行认真核对并确认。经考生确认的报名信息在考试、复试及录取阶段一律不作修改,因考生填写错误引起的一切后果由其自行承担。 | |||
类别 | 信息分类 | ||
2023年的考研已经在十月的月初开始了考试的正式报名,即将在25日关闭正式报名通道,还没有报名成功的考生们一定要抓紧时间及时报名,下面的内容是小编为大家带来的2023年考研正式报名重点问题汇总,快来一起看看吧!
一、毕业后修改了姓名、证件号码,如何进行网报?
1、请使用现在有效身份证件的姓名、证件号码注册报名。
2、如符合报名要求的最后学历对应的是曾用名或曾用证件号码,学历(学籍)校验会不通过。网上的校验结果仅供参考,考生是否具有报考资格由报考点及招生单位根据相关文件确定。未能通过学历(学籍)网上校验的考生应在招生单位规定时间内完成学历(学籍)核验,根据招生单位要求提供相应核验材料,具体时间和要求请咨询招生单位。
二、装有窗口拦截功能的软件是否会导致无法正常报名?
会的,考生必须卸载或禁用窗口拦截功能,否则无法正常进行网上报名。
三、推免生还可以参加统考吗?
截止规定日期仍未落实接收单位的推免生不再保留推免资格。已被招生单位接收的推免生,不得再报名参加当年硕士研究生考试招生,否则取消其推免录取资格。
四、国外学历(留学生学历)、港澳台学历等校验不通过如何解决?
该学历目前无法进行校验。
未能通过学历(学籍)网上校验的考生应在招生单位规定时间内完成学历(学籍)核验,根据招生单位要求提供相应核验材料,具体时间和要求请咨询招生单位。
五、考生户口和考生档案相关内容,应该如何填写?
应届毕业生户口迁至学校的写现就读学校所在地和现就读学校详细地址,没迁至学校的写户口实际地址即可,往届生按实际情况填写。档案填写同理。
六、毕业院校已更名,下拉菜单里面显示的是更名后的院校名称,如何填写毕业院校名称?
毕业学校中没有自己的学校或学校名称与实际不同,则选择“其他”,并在输入框中填写学校名称(往届生以毕业证书为准,应届生以学信档案为准),最多输入100个字节的字符。
七、"符合报考条件的最后学历证书编号"项要求?
往届生按毕业证书上的“证书编号”填写(可登录学信档案验证本人学籍或学历),普通全日制应届本科和成人应届本科毕业生不填;国外留学生请填写教育部留学服务中心认证的国外学历学位证书认证书编号,旧版认证书编号样式为:教留服认美[2010]00001号,新版认证书编号样式为:120190000001,请务必与认证书上的编号保持一致。
八、“考生来源”与“取得符合报考条件的最后学历的学习形式”之间的关系?
“考生来源”选择普通全日制应届本科毕业生,则“取得符合报考条件的最后学历的学习形式”须是普通全日制。
“考生来源”选择成人应届本科毕业生,则“取得符合报考条...
2023年的全国硕士研究生招生考试目前已经开始了考试的正式报名,考生们可以在每天的9:00到22:00这一时间段报名,那么考试的报名条件是什么呢?快和小编一起来看看2023年考研正式报名的报考条件吧!
(1)学术型研究生
1.中华人民共和国公民。
2.拥护中国共产党的领导,品德良好,遵纪守法。
3.身体健康状况符合国家和招生单位规定的体检要求。
4.考生的学业水平必须符合下列条件之一:
(一)具有国家承认学历的本科毕业生(含普通高等学校、成人高等学校举办的成人高等教育本科毕业生)和当时可以自学考试、网络教育毕业的本科生,须在当年9月1日前取得国家承认的本科毕业证书。
(2)具有国家承认的大学本科学历的人员。
(三)国家承认的高职院校毕业满2年(毕业至录取当年9月1日,下同)及以上,国家承认的本科毕业,符合招生单位根据本单位培养目标对考生提出的具体学历要求的,按本科毕业生同等学力报考。
(4)获得硕士、博士学位的人员。
研究生报考前必须征得所在培养单位同意。(2)具有专业学位的研究生
1.法律硕士(非法学),简称“法律硕士(非法学)联考”:
(1)满足(1)中的要求。
(2)报考前所学专业为非法学专业(普通高等学校本科专业目录中法学专业[代码0301]毕业生、专科层次法学专业毕业生和自考形式法学专业毕业生不得报考)
2.法律硕士(法学),简称“法律硕士(法学)联考”:
(1)满足(1)中的要求。
(2)报考前所学专业为法学专业(只有普通高等学校本科专业目录中的法学专业[代码0301]毕业生、专科层次的法学专业毕业生和自考形式的法学专业毕业生可以报考)
3.工商管理、公共管理、项目管理、旅游管理、工程硕士中的项目管理、教育硕士中的教育管理、体育硕士中的竞赛组织必须具备以下条件:
(1)符合第(1)项中第1、2、4、5项的要求。
(2)大学毕业后有3年以上工作经历的;或者取得国家承认的高等职业院校毕业证书,具有5年以上工作经历,达到大学专科毕业同等学力的人员;或取得硕士学位或博士学位并有2年以上工作经历的人员。
同时,MBA研究生招生政策按照《教育部关于进一步规范MBA研究生教育的意见》(教研〔2016〕2号)的有关规定执行。
4.报名参加法学(非法学)、法学(法学)、工商管理、公共管理、项目管理、旅游管理、工程硕士中的项目管理、教育硕士中的教育管理、体育硕士中的竞赛组织以外的专业学位研究生入学考试的,须符合第(——)条中的要求。
(3)单独考试
1.符合申请条件(1)中第1...
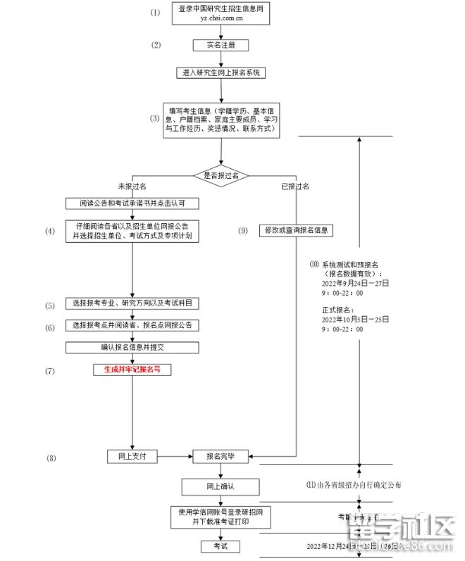
2023年的全国硕士研究生招生考试今日开始了考试的正式报名,在九月的二十六日已经完成了考试的预报名,没有参加预报名的考生请一定不要错过本次的正式报名,下面就和小编一起来看看正式报名的详细报名流程吧!
据教育部教育考试院消息,2023全国考研今日启动正式报名。10月5日至25日,考生可登录“全国硕士研究生招生考试网上报名平台”进行研招统考网上正式报名,报名时间为每天9:00至22:00。
根据《2023年全国硕士研究生招生工作管理规定》(下称《规定》)要求,考生应在规定时间登录“中国研究生招生信息网”浏览报考须知,并按相关单位的网上公告要求报名。报名期间,考生可自行修改网上报名信息或重新填报报名信息,但每位考生只能保留一条有效报名信息。逾期不再补报,也不得修改报名信息。
报名期间将对考生学历(学籍)信息进行网上校验,考生可上网查看学历(学籍)校验结果。考生可在报名前或报名期间自行登录“中国高等教育学生信息网”查询本人学历(学籍)信息。未能通过学历(学籍)网上校验的考生应在招生单位规定时间内完成学历(学籍)核验。
此外,考生网上报名成功后,应通过定期查阅省级教育招生考试机构、报考点、招生单位官方网站等方式,主动了解考试安排、防疫要求等事项,积极配合完成相关工作。

考研初试各科分数组成:
政治:
马原24分,毛特30分,史纲14分,思修与法律基础16分,当代世界经济与形势与政策16分,满分100分。
英语:
完型10分,阅读A40分,阅读B(即新题型)10分,翻译(英语一10分,英语二15分),大作文(英语一20分,英语二15分),小作文10分,满分100分。
数学:
理工类(数学一、数学二) 、经济类(数学三)
数学一:高数56%、线性代数22%、概率统计22%
数学二:高数78%、线性代数22%、不考概率统计
2023年的全国硕士研究生招生考试即将在明日开启考试的正式报名,在此之前,九月的二十四日,大批考生就已经完成了考试的预报名,下面小编就为大家带来2023年甘肃省考研正式报名时间及报名费用,没有参加考试预报名的考生们快和小编一起来看看吧!
一、甘肃考研报考时间及入口
2023考研报名时间:2022年10月5日—25日,每天9:00—22:00
2023考研报名截至时间:10月25日22点
2023考研报名缴费截至时间:10月25日22点,逾期不接受补缴费。
2023考研网上确认时间:2022年11月5日前完成
二、甘肃考研报名点选择
2023年甘肃省全国硕士研究生招生考试设西北民族大学、天水市招生考试办公室、平凉市教育考试中心、张掖市招生办公室、兰州大学、兰州交通大学、兰州财经大学、兰州理工大学、西北师范大学、甘肃农业大学、兰州市教育考试院、庆阳市教育考试院、武威市教育考试院、甘肃政法大学、兰州城市学院、白银市教育考试院、定西市教育考试院、酒泉市教育发展服务中心、兰州文理学院、天水师范学院、甘肃中医药大学、河西学院、金昌市招生办公室、陇南市招生考试办公室、临夏州教育考试院、甘南州教育考试院共26个报考点。
三、甘肃考研报名网上缴费
一、甘肃省2023年全国硕士研究生招生考试实行网上支付报名考试费。所有选择我省报考点的考生,提交报考信息后,须在网上报名截止日期(2022年10月25日)前,以“网上支付”方式缴纳报名考试费。收费标准依据《甘肃省发展和改革委员会甘肃省财政厅关于大中专院校招生报名考试费等收费标准的批复》(甘发改收费〔2010〕1915号)执行,即4科150元/人,3科140元/人,2科90元/人。考生收到缴费成功信息后,按报考点要求进行报名信息网上确认(详见各报考点公告),否则,报名无效。考生务必于网上报名截止时间前在网上支付报名考试费,网上确认期间一律不接受现场缴费。
二、硕士研究生招生考试报名考试费网上支付实施步骤较为复杂,涉及部门和工作环节较多,考生务必认真核对所选择的“报考单位”、“报考点”和“考试方式”等信息,确定无误后谨慎缴费。考生一旦提交缴费申请,无论缴费是否成功,报考信息均不可再修改。考生若要修改报考信息,则需重新报名并再次缴费,原缴报名考试费系统将自动退费。
考研初试各科分数组成:
政治:
马原24分,毛特30分,史纲14分,思修与法律基础16分,当代世界经济与形势与政策16分,满分100分。
准备考研的小伙伴们,你们了解考研预报名和正式报名区别是什么吗?下面是由出国留学网小编为大家整理的“考研预报名和正式报名区别是什么”,仅供参考,欢迎大家阅读。
1.时间不同
预报名一般是正式报名提前2周左右,是为10月份的正式网上报名做分流。
2.针对对象不同
预报名主要针对应届毕业生,10月份正式报名是针对社会人员和应届毕业生,可以等到10月份直接报名也是一样的。
3.必要性不同
预报名是为了避免10月份的正式报名,网络太拥挤,不是必须要报名。正式报名是参加考研考试必须要报的,逾期不再补报。
如果预报名完成后,不再修改相关信息,这次预报名也是有效的 ,如果还想修改相关信息,可以在10月份正式网上报名期间加以修改。
报名期间,考生可自行修改网上报名信息或重新填报报名信息。为避免多占考位,影响其他考生报考,一名考生只能保留一条有效报名信息。考生报名时只填报一个招生单位的一个专业。
因此,提前为这些学生开通预报名,可以从某种程度上减少集中确认报名时候的拥挤,因为一旦你确认报名的学校和专业,并且不想再更改的时候,你的预报名是直接生效的,无需再重复填写。
1.答题前应该有提纲
回答问题之前,不要先急着写出答案。应该先做一个提纲,让脑海中留下一个深刻的印象。因为考试是有时间限制的,即使是3个小时的专业课考试,时间也不够,所以在回答之前一定要先写大纲。这样会容易控制答题的节奏和布局,保证答题答到最后的时候能有一个清晰的论点。如果你想在考试中有变得井井有条,那么现在背诵或学习的时候就应该有条理的进行。以马源为例进行问题分析,可以先回答第一句话中疑问句是什么意思,然后看看第二句中介绍的原则和定义;最后再结合材料与思维进行回答。
2.难题偏题的解答方法
如果面临一个难题,先想想它难在什么地方,它是否真的很难,或者你是否需要联系几个章节才能回答。接着提出你自己的答题思路。即使是难题和偏题也不要空白什么都不回答。
假如这个问题真的不能解决,可以围绕相关知识点进行解答。虽然这样不能得到满分,但分数还是可以得到一些的,有时候考研成功出现就是依靠这些不起眼的小分数。
3.时间管理
在参加考研考试的时候,复习不充分的学生在后期会显得没事可做。复习好的学生觉得时间不够用,不能完成所有的答案。那么这个问题就需要控制好时间。
首先,建议考生明确每次考试的时间,并在考试前制定一个总体策略。
其次,在回答问题的过程中,一定要按照事先设定的步骤来回答问题,即使是一道难题或者是做不出来的题目,不要纠结和凌乱,要按照事先计划好的步骤来完成。
只要大局没有问题,最终的结果也就没有问题。
4.控制答题卷面
回答问题时,尽量保持卷面的整洁。最好为每个知识点留出一条线作为补充。不能回答的太满了,容易造成卷面不美观,如果后面需要补充回答的时候...
04-29
考研预报名和正式报名区别有哪些呢?同学们清楚吗,不清楚的话,快来小编这里瞧瞧。下面是由出国留学网小编为大家整理的“考研预报名和正式报名区别有什么”,仅供参考,欢迎大家阅读。
考研预报名和正式报名区别有什么
预报名只是针对应届毕业生的,是为10月份的正式网上报名分流一下,避免10月份的正式报名网络太拥挤。10月份是针对社会人员和应届毕业生的,可以等到10月份直接报名也是一样的,当然,如果预报名完成后,不再修改相关信息,这次预报名也是有效的,如果你还想修改相关信息,可以在10月份正式网上报名期间加以修改。
拓展阅读:考研初试加分六大政策
1、大学生志愿服务西部计划
2、三支一扶计划
3、农村义务教育阶段学校教师特设岗位计划
4、赴外汉语教师志愿者等项目服务期满考核合格的考生
5、普通高等学校应届毕业生应征入伍服义务兵役退役后的考生(3年内参加全国硕士研究生招生考试,初试成绩加10分,同等条件下优先录取)
6、选聘高校毕业生到村任职“项目服务期满、考核称职以上的考生(3年内参加全国硕士研究生招生考试,初试总分加10分,同等条件下优先录取,其中报考人文社科类专业研究生的,初试总分加15分)
考研全国统考和联考的区别
全国统考科目为:思想政治理论、英语一、英语二、俄语、日语、数学一、数学二、数学三、教育学专业基础综合、心理学专业基础综合、历史学基础、西医综合、中医综合。
全国联考科目为:数学(农)、化学(农)、植物生理学与生物化学、动物生理学与生物化学、计算机学科专业基础综合、管理类联考综合能力、法硕联考专业基础(非法学)、法硕联考综合(非法学)、法硕联考专业基础(法学)、法硕联考综合(法学)(其中的教育学专业基础综合、教育学专业基础综合、心理学专业基础综合、历史学基础、数学(农)、化学(农)、植物生理学与生物化学、动物生理学与生物化学、计算机学科专业基础综合试题由招生单位自主选择使用)。
备注:自2013年起,统考的八个专业中的教育学、心理学、计算机、农学和历史学,部分院校不参加专业课统考,所以虽为统考科目,但院校可以不采用统考试卷,自行出卷子。2014年不参加统考的院校有增加的趋势,这点要特别注意。
...10-27
考研正式报名截止后,考生也不能放松,对于一些注意事项考生都要牢记。下面由出国留学网小编为你精心准备了“21考研正式报名截止后,有哪些事要注意!”,持续关注本站将可以持续获取更多的考试资讯!
21考研正式报名截止后,有哪些事要注意!
一、重新检查报名信息
在接下来的几天里,抽空去研招网将报名信息再检查1-2遍,检查是否有填错或者遗漏的地方。特别关注信息:报考院校、报考专业、考试科目、报考点等。主要检查自己所报考的院校专业和报考点是否有特殊要求,比如是否不接受应届生报名或者限制专业,或者只接受定向考生,或者不接受同等学历等。
填错的话,有的院校可能会主动联系你,有的会在研究生院发布名单。如果院校没有联系你的话,也不代表你没有填错,所以一定要自行检查!
复习大半年,若因粗心大意不能参加考试,就太不值了。
检查无误后,确认完成报名,会得到一个独一无二的9位数字报名号,这个一定要好好保存,以备下个月进行现场确认时使用。
二、掌握时间心不慌
报考过程中最关键的一个环节就是确定目标院校,不是特别建议在临近报名截止的这几天更换学校。
一方面就像交卷前改答案一样,大多数时候我们修改的反而是错误的;另外一方面换了学校说明你对自己的实力产生了怀疑,对自己的目标动摇了,这很可能影响的不仅是择校,而是内心的压力和真正的实力。遵从本心这句话谁都会说,但真正能不受外界干扰的又有几个呢?未来啊谁也说不准,选择自己认为对的那所就好了。
三、提前准备网上(现场)确认的资料
11月初,各省会陆续开启网上确认,网上(现场)确认需要的材料大家也需要提前准备好。
在一些地区的网报要求中,对应届生还算友好,只需提供身份证、学历证书(应届本科毕业生持学生证)和网上报名编号等相关材料就行。但往往对往届生的限制却比较严格,需要提供很多材料。
每年都有往届生忽视报考点要求,到现场(网上)确认时拿不出相关证件,导致无法参加初试的情况。
下面简单整理一下现场确认需要的材料,每个地区可能有所区别,请以各省网报公告为准。
①本人近期正面免冠彩色证件照
该照片将用于初试准考证、录取通知书、校园一卡通等环节。
②本人手持身份证照片
拍摄时,手持本人身份证,将持证的手臂和上半身整个拍进照片,头部和肩部要端正,头发不得遮挡脸部或造成阴影,要露出五官。
③本人身份证原件正反面照片
分正反面两张上传、请确保身份证的边框完整,头像、信息内容清晰、亮度均匀。
④学历证明
学位证书/毕业证书原件照片(毕业证书丢失的提供“学信网”的《教育部学历证书电子注册备案表》或《中国高等教育学历认证报告》);
⑤户籍证明
户口本首页、户主页及个人单页(集体户口仅提供首页及个人单页);
⑥身份证明
身份证、准考证等。
⑦工作证明
工作单位出具的工作证明,近三个月由用人单位为其在该地区的社保部门缴纳的社会...
10-10
考研报名不要盲目,考生要吸取一些考研报名的建议,下面由出国留学网小编为你精心准备了“甘肃2021考研正式报名入口【已开通】”,持续关注本站将可以持续获取更多的考试资讯!
甘肃2021考研正式报名入口【已开通】
网上报名时间为2020年10月10日至10月31日,每天9:00-22:00。
考生应在规定时间登录“中国研究生招生信息网”(公网网址https://yz.chsi.com.cn/,以下简称“研招网”)进行报名。报名前,请务必提前浏览报考须知,并按教育部、省级教育招生考试机构、报考点以及报考招生单位的网上公告要求报名。
报名期间,考生可自行修改网上报名信息或重新填报报名信息。为避免多占考位,影响其他考生报考,一名考生只能保留一条有效报名信息。
考生报名时只填报一个招生单位的一个专业。待考试结束,教育部公布考生进入复试的初试成绩基本要求后,考生可通过“研招网”调剂服务系统了解招生单位的调剂办法、计划余额等信息,并按相关规定自主多次平行填报多个调剂志愿。
报名期间将对考生学历(学籍)信息进行网上校验,考生可上网查看学历(学籍)校验结果。考生也可在报名前或报名期间自行登录“中国高等教育学生信息网”(网址https://www.chsi.com.cn)查询本人学历(学籍)信息。未能通过学历(学籍)网上校验的考生应在招生单位规定时间内完成学历(学籍)核验。
考生应按要求准确填写个人网上报名信息并提供真实材料。凡因网报信息填写错误或填报虚假信息而造成不能考试、复试或录取的,后果由考生本人承担。
网上报名有关具体要求和注意事项,详见《2021年全国硕士研究生招生工作管理规定》(已在教育部官网http://www.moe.gov.cn/公开)及“研招网”报考须知。
网...
考研正式报名推荐访问